叮当号新一为您详细介绍如何在谷歌浏览器中设置百度为主页。在谷歌浏览器中,可以通过简单的操作步骤将百度设为主页,方便您快速访问。接下来,让我们一起来看看具体的设置方法吧。

谷歌浏览器将百度设置为主页图文教程
1、点击打开谷歌浏览器,可以看到当前默认是Google搜索,如下图所示。

2、在界面右上方点击三个点图标,然后选择“设置”,如下图所示。

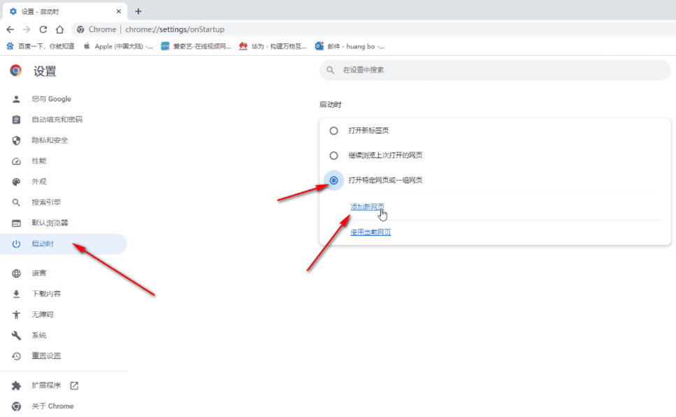
3、在新页面左侧点击“启动时”——“打开特定网页或一组网页”——“添加新网页”,如下图所示。

4、然后在打开的窗口中输入百度的网址并确认,如下图所示。

5、后续重新打开谷歌浏览器时就会发现是百度搜索了,如下图所示。

以上就是谷歌浏览器怎么设置百度为主页的详细内容,更多请关注叮当号网其它相关文章!
文章来自互联网,只做分享使用。发布者:pansz,转转请注明出处:https://www.dingdanghao.com/article/214505.html
